Innovate Like a Boss

A short course on how to transform ideas into revenue streams

Bala Ramadurai

Intro & Plan

Meet Your Facilitator - Bala Ramadurai

Entrepreneur, Professor, Author and Innovation Coach

bala2.png

  • Marie Curie Research Fellow at Politecnico di Milano, Milan, Italy
  • PhD from Arizona State University, USA (Materials)
  • BTech from IIT Madras, India (Metallurgy)

Prof. Bala Ramadurai - Professor

  • IIT Madras, Chennai, India
  • Universidad Panamericana, Mexico City, Mexico
  • Symbiosis Institute of Business Management, Pune, India

Bala Ramadurai - Author

kdt.png TF-FORMAT-Handbook.png COEXIST-e-book.png blue-island.png

Bala Ramadurai - Innovation Coach

bala-clients.png

Bala Ramadurai - Entrepreneur

spirelia-logo.png

Spirelia

Innovate with Confidence

The Invention OS

Spirelia-products.png

AI AgentFunctionCore Benefit
Uttishta AI What to InventStrategic IP & market intelligence
Utkarsha AI Where to InvestFuture forecaster of technologies and strategic investment analysis.
Karmaja AI How to InnovateGuided, structured workflow for solution generation.
Narasimha AI How to ProtectEfficient capture of invention details.

Courses Taught

kdt.png

Design Thinking

Human Centred Design of products and services

Innovate Like a Boss

Systematic Innovation using methodologies like TRIZ, Brainstorming

Technology Forecasting

TF-FORMAT-logo.png

Love to keep in touch

bala2.png

https://balaramadurai.net/about/

bala@balaramadurai.net

http://in.linkedin.com/in/balaramadurai

My LinkedIn

QR-bala-LinkedIn.png

https://www.linkedin.com/in/balaramadurai/

Intros

Intro

  1. What are your aspirations in life?
  2. What is your area of specialization or field of study??
  3. What is your superpower?

Context

AI Generated

Ideas implemented should lead to sales/revenue from the customer

basic-premise.png

Ideas are meant to solve problems

basic-premise-2.png

Whose problems?

basic-premise-3.png

Not many will like untested products

basic-premise-4.png

The Innovate like a Boss (ILAB) Journey

basic-premise-4.png

basic-premise-CD-TF-BV.png

ILAB Journey - Part 1

Session Topic
Session 1 What is Innovation?
Session 2 Problems: Function Analysis
Session 3 Problems: Conflict of Interest
Session 4 Ideas: Silent Brainstorming

ILAB Journey - Part 2

Session Topic
Session 5 Ideas: Systematic Innovation
Session 6 Prototype: Plan
Session 7 Bulletproofing
Session 8 Final Pitches

Session 1: What is Innovation?

What the heck is Innovation?

Innovation

taedison.png

10s

→ 4320000s

~120 hrs

gas-lamp-filament.png

no-electricity.png

Transformers_in_the_power_grid.png

kitchen-appliances-refrigerator.png

radio-tv-computer.jpg

Edison of India

G D Naidu

Moral of the story

  • Think about the customer situation
  • Formulate the problem according to the customer situation
  • Think systems (not just ideas/products/services)
  • Create systems which make business sense

Innovation

  • Customer Desirability
  • Technical Feasibility
  • Business Viability

dfv.jpg

Source - Ideo's model - https://www.ideou.com/blogs/inspiration/how-to-prototype-a-new-business

Task: Your first task

Your Shared Drive
https://bit.ly/2026-PSGTech-Innovation
Your Work Folder
Create your team folder inside Tasks Uploads
Your Project
Create a one-slider with 3 pictures and descriptions of what problem you would like to work on for this course
Your reference
PDF version of notes from every class will be available inside the folder Reference

Time remaining:

QR code for Shared Folder

QR-PSGTech.png

Tips for picking a project

  • Pick a project that you feel the drive to solve
  • Pick a project that might have more than one solution
  • See if it is something you have the skills to work on
  • Think about if there are more than a market of one who will benefit if the problem were solved

AI usage policy

  • Please use AI tools as necessary
  • Please remember that AI can make mistakes
  • Please check with me, if you have any doubts or questions
  • Please remember that AI, sometimes, behaves like a junior colleague
  • Please don't pass off results from AI as your own
  • Please cite results from AI, if you have used AI

Session 2: Problems: Function Analysis

Moral of the Edison story

  • Think about the customer situation
  • Formulate the problem according to the customer situation
  • Think systems (not just ideas/products/services)
  • Create systems which make business sense

How do we think systems?

Visually, of course

Imagine trying to convey our best idea(s) through words to stakeholders

Instruments that record, analyse, summarize, organize, debate and explain information which are illustrative, non-illustrative, hardbound, paperback, jacketed, non-jacketed with forward introduction, table of contents, index that are indented for the enlightenment, understanding, enrichment, enhancement and education of the human brain through sensory root of vision… sometimes touch

Source - https://www.quotes.net/mquote/107715

How many of you have seen back to back movies or episodes?

Can you recall what went on in that scene in that movie "3 Idiots"?

How many of you would like to sit in my lectures back to back?

Recall question - What is the title of the 3rd session?

Source - https://www.youtube.com/watch?v=DKzBmRRdPXo

book-pages-open-book-literature-thumb.jpg

Water Case study

The hydro-distribution infrastructure, conceptualized to effectuate conveyance of sanitized aqueous sustenance to anthropological end-consumers, encompasses interdependent subsystems. The hydraulic propulsion mechanism, energized through insufficiently robust electrochemical current provisioning, receives tributaries from suboptimally adequate hydrological repositories. Said apparatus channels aqueous material to a contaminant-elimination subsystem—this interrelationship being satisfactorily operational—maintained through ameliorative interventions by a servicing mechanism team, itself reliant upon insufficient electrochemical energization. A pecuniary transaction apparatus interfaces with end-consumers for informational dissemination and resource dispensation, both linkages presently inadequate. The corporate entity exercises proprietorial dominion over purification, maintains the servicing team, remunerates a commercial promotion division, while treated aqueous output is hydrostatically conveyed to end-consumers through an insufficiently performant pipeline.

Quiz

  1. What are the weak points in the system?
  2. What does the company control?
  3. What are some external factors that are not easily controlled?

Visual report

FAA-4.png

Quiz

  1. What are the weak points in the system?
  2. What does the company control?
  3. What are some external factors that are not easily controlled?

We need a visual tool to capture and communicate the problem situation

Function Analysis

I speak to you

I Subject (Doer)
speak Verb (Deed)
you Object (Recipient of the Deed)

Pen writes on paper

Pen Subject (Doer)
writes Verb (Deed)
paper Object (Recipient of the Deed)

Visually

Su-field-1-b.png

How do we describe a system visually?

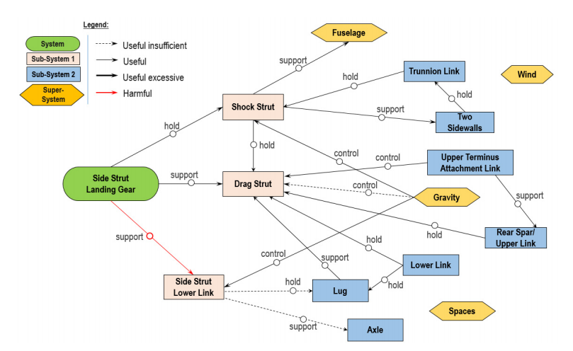
FAA-4.png

Step 1: List Objects of the System

FAA-1.png

Step 2: Connect the Objects

FAA-2.png

Step 3: Add verbs to the relationships

FAA-3-1.png

Step 4: Classify the relationships and add a legend

FAA-3-2.png

Step 5: Write the function

FAA-4.png

aka Job to be done

Step 6: Write down available objects

FAA-4-2.png

Hint - Available objects are objects in the environment not yet part of your system

FAA-Kamarudin-et-al.png

Source - Kamarudin et al, Procedia Engineering 131 ( 2015 ) 1064 – 1072

f8.png

Source - https://triz-journal.com/case-study-with-triz-allocation-system-for-a-processing-machine/

Functional Analysis - The procedure

  1. List Objects of the System
  2. Connect the Objects
  3. Add verbs to the relationships
  4. Classify the relationships and add a legend
  5. Write the function
  6. Write down available objects

Task: TF - Problem - Function Map

  1. Continue in the same presentation as Task 1
  2. Start with your current system
  3. Perform functional analysis
  4. Highight your problems from your project on your function map
  5. How would you like to improve the system in the problem areas depicted?

    Time remaining:

Session 3: Problems: Conflict or Contradiction

Take one item from your list of problems and ask yourself

What would you like to improve in the system?

What stops you from achieving this improvement?

What you just framed is a…

Conflict or Contradiction

What is a conflict or a contradiction?

Source - https://www.youtube.com/watch?v=Gl3e-OUnavQ

Where can we learn how to define a conflict or a contradiction?

All that is fine, but where is conflict used on an almost daily basis?

Why so serious?

1280px-Hollywood_sign_hill_view.jpg

bollywood-tree.png

Bollywood-Studio-option2.jpg

The Matrix

Source - https://www.youtube.com/watch?v=GPRbIlMJI4Y

The conflicts

If
Morpheus reveals code,
then
agents hack into Zion's mainframe,
but
Zion is more important than Morpheus
If
tank pulls the plug,
then
Zion's codes will not be revealed,
but
Morpheus will die
If
Neo enters the military building,
then
he can attempt to save Morpheus,
but
there are three agents holding Morpheus

Chanramukhi

The clip

Watch this - https://youtube.com/watch?v=iCQ-ukPFzTA

The conflict

If
Chandramukhi (Ganga) kills "Senthil",
then
her revenge is complete (and Ganga is cured of her illness),
but
Ganga loses her husband

Conflict or Contradiction Model

If
<Thing happens or Action taken>
Then
<Positive Consequence>
But
<Negative Consequence>

Conflict - Put on your movie critic's hat

  1. Think of a movie or novel that you really liked
  2. Pick a scene you liked
  3. Find out the conflict that the character faced
  4. Represent in the model that I described (If… Then… But…)

Time left for the exercise:

Formulation of a Conflict

The system

A luxury car's battery system

The Contradiction

If
a massive battery for long range driving is added
then
it provides long-distance luxury travel
but
the added weight increases braking distance

So, the problem now becomes - How might we reduce the braking distance?

Task: TF - Problem - Conflict

  1. Consider each item from the list "What would you like to improve in the system?"
  2. Ask "What stops you from achieving this improvement?"
  3. Frame each of these as a conflict in the contradiction model
  4. Rewrite the contradiction as a How-might-we question

Time remaining:

Session 4: Ideas: Brainstorming

basic-premise-CD-TF-BV-ideas.png

Silent Brainstorming

  • Write down all ideas for your desired results (your How-Might-We questions)
  • You are allowed to build on someone else's ideas
  • Keep track of the number of ideas
  • Set a target number of ideas and beat the target

Time remaining:

Session 5: Ideas: Systematic Innovation

Теория Решения Изобретательских Задач

Теория Решения Изобретательских Задач

TRIZ

TRIZ Nina Videos

TRIZ Philosophy

TRIZ-General-2.png

The system

A luxury car's battery system

The Contradiction

If
a massive battery for long range driving is added,
then
it provides long-distance luxury travel,
but
the added weight increases braking distance.

So, the problem now becomes - How might we reduce the braking distance?

Step 1: Draft your conflict in specific terms

TRIZ-General-2-Sp.png

  • Range vs.
  • Braking distance

Step 2: Define the conflict in a generic manner

TRIZ-General-2-gen.png

Tip - The mapping of the parameters needn't be exact

Step 3: Find the generic solution/principles from the Matrix

TRIZ-General-2-gen-s.png

Step 4: Generate the specific solution for your problem

TRIZ-General-2-gens.png

US10697508-porous-brake.png

Pulsed Electromagnetic Braking (TRIZ 19: Periodic Action):

Patent
Electromagnetic pulse operated bi-stable brake
Summary
Describes an electromagnetic brake that uses DC pulses to latch and hold in either of two positions, eliminating the need for continuous current and reducing power loss.

US5185542A

Task: TF - Ideas

  1. Pick the How-Might-We question from the previous step
  2. Use the 4-stage TRIZ philosophy to generate ideas
  3. Use https://www.triz40.com/TRIZ_GB.php
  4. Combine/Merge all ideas from silent brainstorming and TRIZ into a concept

    Time remaining:

Session 6: Prototype: Plan

For the next round with your Investors

Prepare a new presentation to present for exactly 5 minutes. Upload the presentation to the Tasks Upload folder

  • Empathize - A simple customer story
  • Analyze - Illustrate your problem
  • Solution - Describe what is unique about your solution
    • Supplement by adding a feature list
  • Improvements or Advantages for the user (Think metrics, numbers)
  • Plan of Action (Include Prototyping and other milestones with time)
  • Support from management (Networks, Funding, Personnel)

    Time left for this activity:

Session 7: Bulletproofing

Bullet Proofing - Rules for Presenter

  • You will present your concept(s) to a team (One-Way for 5 min)
  • Note down all the feedback in sticky notes/in your notebook (One-Way for 5 min)
  • Go back and address all feedback (Group for 10 min)
  • Get ready for next round
  • AFAP NO DISCUSSIONS with the dissenters

Method Courtesy: http://cognitive-edge.com/methods/ritual-dissent/

Bullett Proofing - Rules for Dissenters

Give negative feedback on

  • Presentation Style
  • People - empathy
  • Problem - analysis
  • Solution - novelty, implementation details
  • Advantages - for user/customer, investor

Session 8: Final Pitches

  1. Each team gets exactly 5 minutes to present
  2. Q&A, Feedback - 10 minutes
  3. Write down all feedback
  4. Answer confidently
  5. All the best

Conclusion

Now What?

  • Apply the model in your area of work
  • Teach this model to your neighbour/classmate who didn't attend this session

Learn even more by doing more projects using the learning from this course

Suggested References

  1. Karmic Design Thinking by Dr. Bala Ramadurai
  2. Design: Creation of Artifacts in Society by Prof. Karl Ulrich, U. Penn
  3. Change by Design by Tim Brown
  4. And Suddenly the Inventor Appeared, by G. Altshuller
  5. IDEO
  6. Stanford d.school
  7. Wikipedia.org - Four Noble Truths

Suggested Videos

Watch this - Empathize

Watch this - Analyze

Suggested Videos

Watch this - Solve

Watch this - Test

Acknowledgments

Acknowledgments

  • Conversations with
    1. Dr. Dmitry Kucharavy, Professor, France
    2. Dr. Murali Loganathan, Head, Research and Sales, Spirelia Innovation, India

Meet Your Facilitator - Prof. Bala Ramadurai

bala2.png

https://balaramadurai.net/about/

bala@balaramadurai.net

http://in.linkedin.com/in/balaramadurai

Oh and one more thing

Selfie

2026-PSGTech-Innovation

Created by Dr. Bala Ramadurai